Модуль "Управление прайс-листами КА 1.1"
Программа "Управление прайс-листами КА 1.1." - программа для загрузки прайс-листов от поставщиков из файлов в формате xls, xlsx, csv. Загрузка данных по прайс-листам (ценам и остаткам) по API поставщиков Элевел, Тесли и Реал.
Заказчик: ООО «Евроток».
Основная деятельность компании связана торговой деятельностью. Компания осуществляет продажи электротехнического и низковольтного оборудования, декоративного освещения, розеток и выключателей через интернет-магазины. Платформа:«1С:Предприятие 8.2».
Конфигурация:«1С:Комплексная автоматизация 1.1.».
Совместимость:«1С:Розница», «1С:Управление торговлей 10.3»
Цели:

Основная деятельность компании связана торговой деятельностью. Компания осуществляет продажи электротехнического и низковольтного оборудования, декоративного освещения, розеток и выключателей через интернет-магазины. Платформа:«1С:Предприятие 8.2».
Конфигурация:«1С:Комплексная автоматизация 1.1.».
Совместимость:«1С:Розница», «1С:Управление торговлей 10.3»
Цели:
- Сократить затраты на поддержание в актуальном состоянии прайс-листа компании;
- Сократить затраты на поддержание в актуальном состоянии складские остатки по внешним складам;
- Расширение ассортимента товаров продаваемых через интернет-магазин за счет номенклатуры поставщика;
- Организация продаж через интернет-магазин по схеме дропшиппинг (drop shipping);
- Увеличение прибыли компании за счет внедрения продаж по схеме дропшиппинг (drop shipping);
- Сбор данных для анализа товарной корзины по номенклатуре (SKU), блокирующих продажи;
- Сбор данных для анализа ценовой политики рынка;
- Сбор данных для анализа и формирования политики ценообразования прайс-листа компании;
- Автоматизировать процесс загрузки прайс-листов поставщиков из файлов в формате xls ,xlsx, csv;
- Автоматизировать процесс загрузки прайс-листов от поставщика Элевел по API;
- Автоматизировать процесс загрузки прайс-листов от поставщика Тесли по API
- Автоматизировать процесс загрузки прайс-листов от поставщика Реал по API
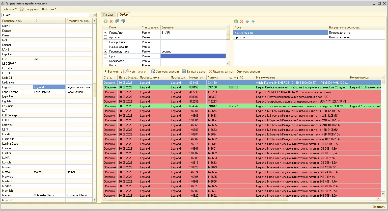
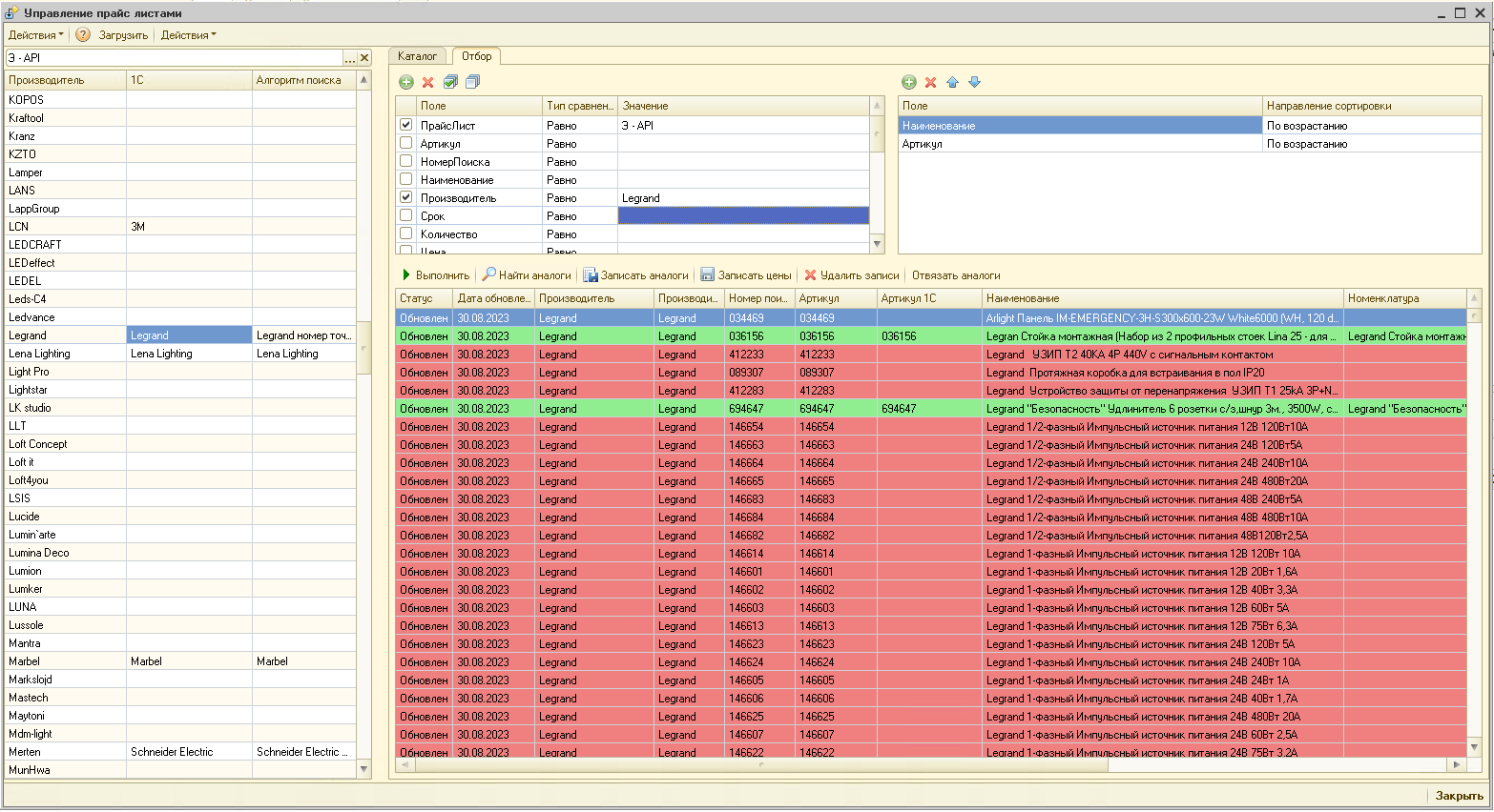
- Реализовать алгоритмы для сопоставления номенклатуры с данными из прайс-листов;
- Реализовать возможность расчета закупочных цены от базовой цены в прайс-листе;
- Реализовать возможность загружать остатки поставщиков;
- Реализовать возможность загружать мульти-валютные прайс-листы;
- Реализовать возможность получать прайс-листы через FTP, SFTP, HTTP и по электронной почте;
- Реализовать возможность гибкой настройки колонок прайс-листа;
- Реализовать чтение прайс-листов в много поточном режиме;
- Реализовать импорт данных прайс-листов в много поточном режиме;
- Разработать механизм для формирования очереди загрузки файлов и обработки;
- Разработать понятный и удобный интерфейс;
- Разработать инструкции пользователей и обучающие видео уроки.
Для выполнения поставленных задач, было принято решение разработать подсистему для 1С:Комплексная автоматизация 1.1. , которая будет отвечать всем вышеперечисленными бизнес требованиям.
Возможности программы:- Чтение и загрузка данных прайс-листов в учетную систему 1С;
- Загрузка мульти-валютных прайс-листов;
- Возможность пересчитывать мульти-валютные прайс-листы в основную валюту управленческого учета.
- Контроль дублей по ключам уникальности (артикул + бренд) при загрузке данных;
- Автоматический расчет закупочных цен по правилам;
- Возможность загружать остатки по разным складам;
- Возможность автоматически получать файлы для обработки по FTP/SFTP;
- Возможность автоматически получать файлы для обработки по E-mail;
- Возможность автоматически получать файлы для обработки по HTTP/HTTPS;
- Возможность формировать YML файл по данных прайс-листа поставщика;
- Сопоставление номенклатуры 1С с данными из прайс-листа по нескольким алгоритмам;

Новый отзыв
Только авторизованные пользователи могут оставлять отзывы!
Новый комментарий
Только авторизованные пользователи могут оставлять комментарии!
